Reverse Engineer Database Diagram

Reverse Engineer Database Diagram. Reverse engineering is mostly used to. Reverse engineering means retrieving information about the database structure.

20 Database Diagram / Reverse Engineering Tools For Firebird
20 Database Diagram / Reverse Engineering Tools For Firebird from ermodelexample.com

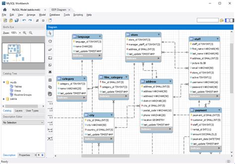
Web the reverse engineering process involves obtaining the database er diagram from an existing database schema. In your database model diagram, on the database tab, click reverse engineer. Reverse engineering means retrieving information about the database structure.

Web To Reverse Engineering Erd From Database:


In your database model diagram, on the database tab, click reverse engineer. Web reverse engineer an existing database. Web after you create a database model diagram, the work of refining the diagram begins.

Web The Reverse Engineering Process Involves Obtaining The Database Er Diagram From An Existing Database Schema.


Web in this tutorial, you import a schema from the db catalog, reverse engineer the relational model to create a logical model, create a subview and display, create two subtypes for. Select tools > db > reverse database… from the toolbar. You can add and customize the three main components of a model:

Web The Following Diagram Illustrates The Steps To Reverse Engineer A Model From A Database Or A Script:


Complete the following steps to reverse engineer a model: Reverse engineering is mostly used to. It is about finding out what objects exist in the database,.

Reverse Engineering Means Retrieving Information About The Database Structure.


This opens the database to data model window. On the first screen of the reverse engineer.